$0+

RailClone - Evenly Macro Generator

I want this!

RailClone - Evenly Macro Generator

$0+
3 ratings

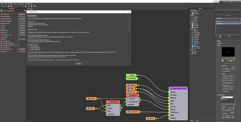
Using this Macro you're able to create real size Evenly distribution for L1S. 

The Macro features include:

- Evenly Distribution based on Distance/Count mode

- SubEvenly segments

- Adaptive Modes both for Evenly and SubEvenly 

- Material ID Limit

- Additional input for Surface and Marker 

- Top/Center/Bottom Alignment relative to the spline

- Y/Z offsets

- Start/End Padding

Edit: 

V2.1 has some new features requested by users:

- Default input now can be empty

Prevent Default segments to be `sliced` by Evenly segments. Now, this is possible by checking parameters 'Def. Through ###':

- If Curved Spline is used some times Default segment needs to have a lower X Size value.

Default Size Override is a parameter that can be used for that purpose.

- Added new features and parameters.

- Bug fixes...



$
I want this!

Ratings

5
(3 ratings)
5 stars
100%
4 stars
0%
3 stars
0%
2 stars
0%
1 star
0%
Powered by